Start | Races | Maps | Help | API | Code | Contact
SailNavSim
Free and open source software
Large parts of SailNavSim have been released as free and open source software, which you can find on GitHub:
- sailnavsim-core - Core simulator program
- libproteus - Library (used by sailnavsim-core) which provides capabilities for handling and using weather, geographical, celestial, and other data
- sailnavsim-websocket-connector - Program which interfaces with a sailnavsim-core instance to expose live boat data over a WebSocket
- map-wxtile-generator - Map weather data tile generator, which is used for generating the weather data overlay tiles on the race map
Related projects made by others which you might also find interesting are listed below:
- Gpilot - Autopilot and boat polar visualization tool for your given boat conditions (lets you set waypoints, steer with constant wind angle, and more)
Site API
SailNavSim also has a site API available, which you are welcome to take advantage of for your own personal use. This API can be used, for example, in your own code to interface with the simulator and control your boat in ways beyond those provided on this site itself.
Technical details
The entirety of the SailNavSim site with its constituent components is at present hosted on two VPS machines. The two exceptions to this are the race map's base geographic tile images and the Windy weather map (when requested to be shown). There is plenty of latitude to scale both vertically and horizontally should future demand benefit from it.
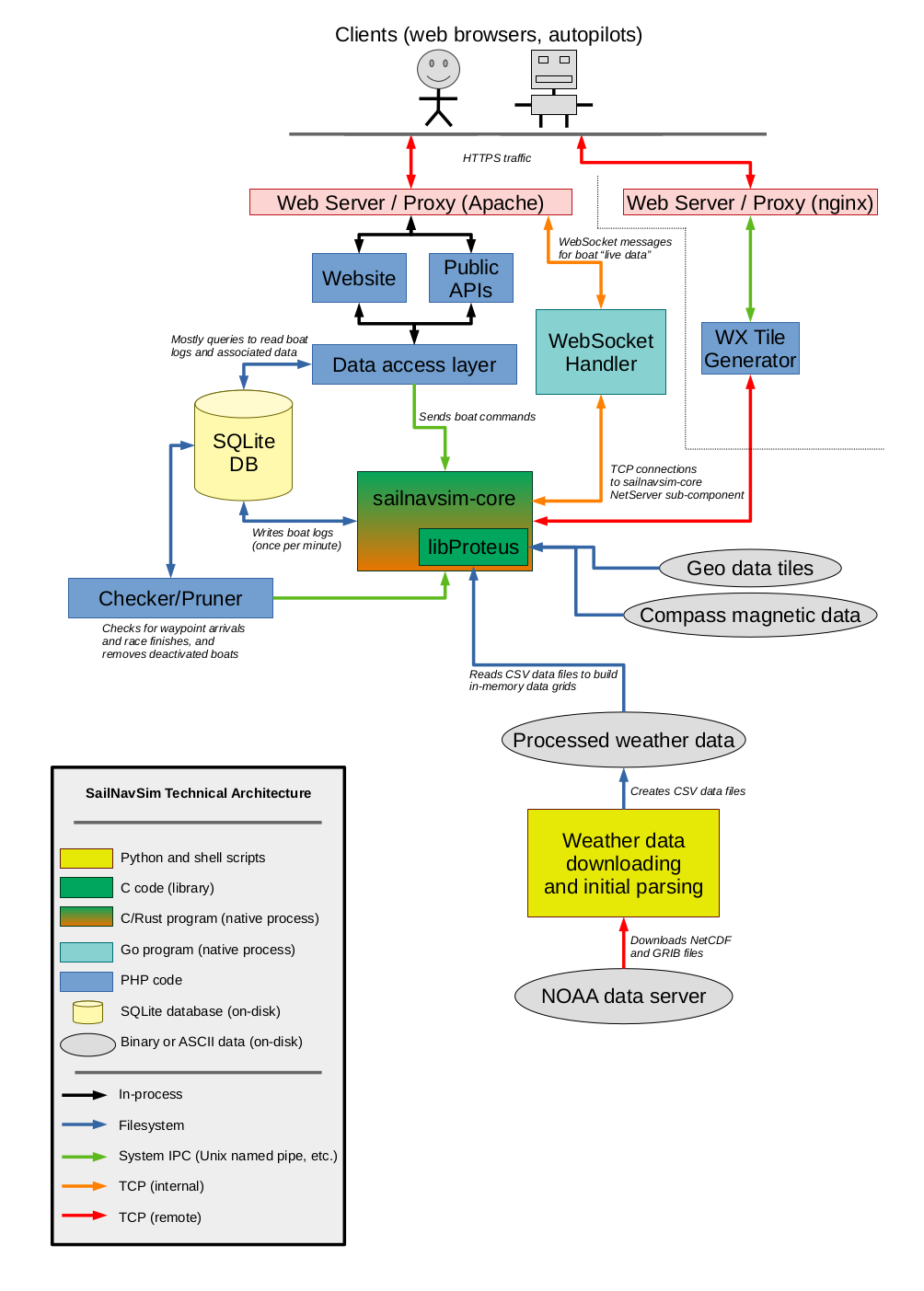
A block diagram showing the SailNavSim components and their interactions is shown below (click for a larger version).